Poseidon system architecture

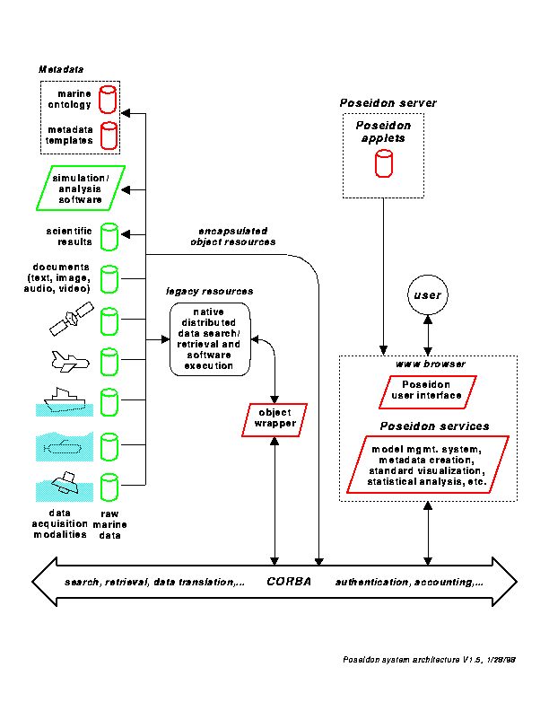
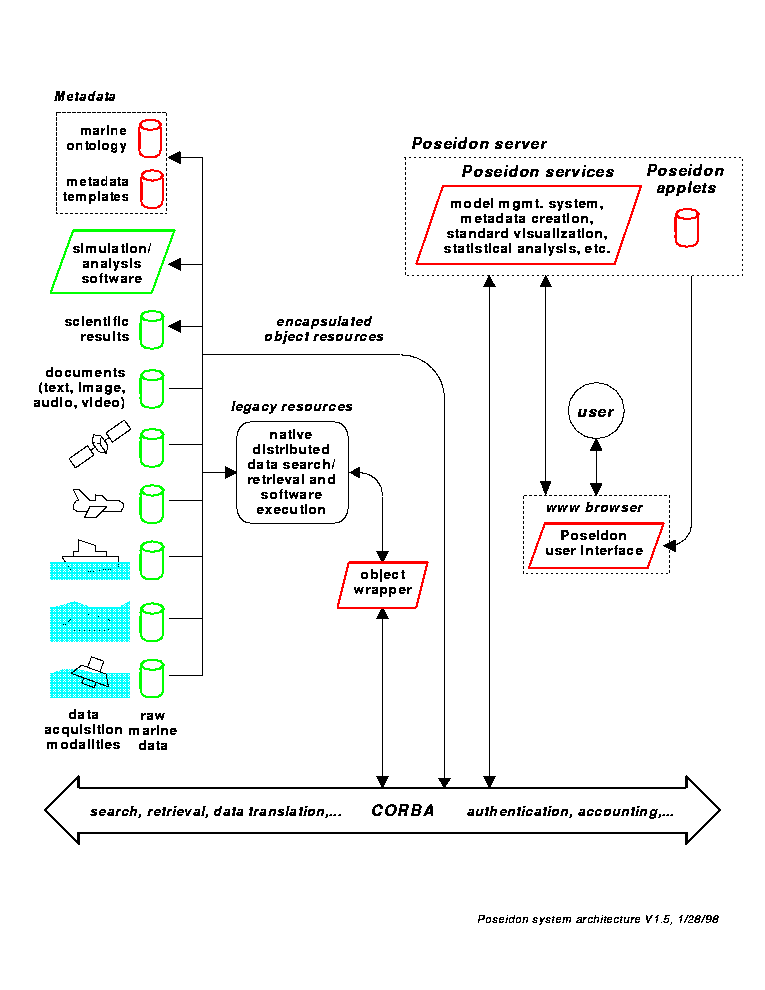
Poseidon is an executive system for coastal zone management. Poseidon will be used to construct and execute complex scientific workflows composed of distributed oceanographic resources, both data and programs. We will use CORBA as a software backbone or bus to provide transparent communications between the various pieces of the system. On the server side, newly developed data or software resources can be directly encapsulated as CORBA-compliant objects. Legacy resources will require an object wrapper front-end connected to a back-end that will interact with the resource using the appropriate explicit mechanism.

On the client side, we are investigating two architectures: centralized and distributed. In both cases, the user will interact with the system through a downloaded applet, the Poseidon User Interface (PUI), running on a Java-enabled web browser. In the centralized model, the PUI will make all system requests through a central CORBA-compliant Poseidon system server that provides services such as the Model Management System (for creation, validation, and execution of work flows), and metadata creation.

Click to enlarge Click to enlarge
Centralized Client-Side Model
Distributed Client-Side Model

In the distributed model, the Poseidon services will also be downloaded applets running on the user's local web browser. This requires that an ORB be running on the local host. This could be a Netscape 4.0 browser that will contain CORBA capabilities.